レビュー済みドキュメントのインポート (モノリンガルレビュー)
ドキュメントが翻訳されてエクスポートされた後、memoQ以外でレビューされることがよくあります。翻訳されたドキュメントの新しいバージョンが送られてきましたが、そのバージョンは納品したものとは少し異なります。編集した翻訳からプロジェクトと翻訳メモリを更新する必要があります。
これを行うには、レビュー済み文書をインポートコマンドを使用します。memoQ上の既存の翻訳を、あなたが受け取った編集済み文書と整合させることができます。
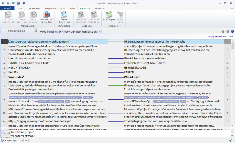
レビュー済みドキュメントをインポートすると、memoQは整合エディタを開きます。レビューをチェックしたり、2つのドキュメントバージョンのセグメントが正しく整合されているかどうかをチェックすることもできます。整合も修正できます。
完了したら、編集内容を承諾します。memoQは、編集したセグメントに翻訳がリンクされているセグメントを変更します。
翻訳のみが変更されます:モノリンガルレビューでは、セグメンテーションやソーステキストは変更されません。
操作手順
- レビュー済みドキュメントをコンピュータの文書フォルダに保存します。(または、簡単に見つけられる任意のフォルダを使用します。)
- レビュー済みドキュメントを含むプロジェクトを開きます。
- プロジェクトホームで、翻訳を選択します。
- レビュー済みドキュメントがあるドキュメントを右クリックします。メニューでレビュー済み文書をインポートを選択します。
または:文書リボンのモノリンガルレビューをクリックします。メニューで、レビュー済み文書をインポートをクリックします。
- 開くウィンドウが開きます。レビュー済みドキュメントを保存したフォルダを検索します。ドキュメントの名前をダブルクリックします。
- memoQはレビュー済みドキュメントをインポートします。元のドキュメントのインポートに使用したのとまったく同じフィルタ構成を使用します。整合エディタが開き、左側にコピーが表示され、右側にレビュー済みドキュメントが表示されます。

その他のオプション
編集内容を確認します。元の翻訳は左側にあり、編集されたセグメントは右側にあります。
編集されたセグメントには、「変更履歴」スタイルで元の翻訳と編集されたセグメントの違いが表示されます。
- 2つのセグメントが正しくリンクされていない場合:いずれかをクリックします。整合リボンのリンクまたは挿入を削除をクリックします。次に、左側のセグメントと右側の対応するセグメントをクリックします。整合リボンのレビューリンクを作成をクリックします。
- 2つのセグメントが正しくセグメント化されていない場合:右側の編集したセグメントは、結合または分割できます。
セグメントを次のセグメントと結合するには:最初のセグメントをクリックします。Ctrl+Jキーを押します。
2つ以上のセグメントを結合するには:すべてを選択します。Ctrl+Jキーを押します。
- セグメントを2つに分割するには:セグメントを分割する位置にキャレットを置きます。Ctrl+Tキーを押します。
編集に同意せず、それを却下する場合は:同意しない編集があるセグメントをクリックします。整合リボンのリンクまたは挿入を削除をクリックします。
エディタは制限されています:テキストを変更したり、クロスリンクを作成したり、ドキュメント自体以外の場所に変更内容をエクスポートすることはできません。
完了したら
受け取った編集内容を適用し、プロジェクトホームに戻るには:右上にあるレビューを適用して閉じるをクリックします。memoQは、元の翻訳が編集されたセグメントとリンクされているセグメントを変更します。
整合エディタを終了し、プロジェクトホームに戻るには:整合エディタタブを閉じます。
前に却下したレビューセッションを続行するには:文書リボンのモノリンガルレビューをクリックします。メニューで、未完了のモノリンガルレビューセッションをクリックします。既存のセッションウィンドウが開きます。戻りたいドキュメントの名前をクリックします。セッションを続行をクリックします。