Überprüftes Dokument importieren (einsprachige Überprüfung)
Nachdem ein Dokument übersetzt und exportiert worden ist, wird es häufig außerhalb von memoQ überprüft. Sie erhalten dann eine neue Version des übersetzten Dokuments, die sich geringfügig von der von Ihnen gelieferten Version unterscheidet. Sie müssen Ihr Projekt und Ihre Translation Memories anhand der bearbeiteten Übersetzung aktualisieren.
Verwenden Sie dazu den Befehl Überprüftes Dokument importieren. memoQ aligniert dann Ihre vorhandene Übersetzung mit dem bearbeiteten Dokument, das Sie erhalten haben.
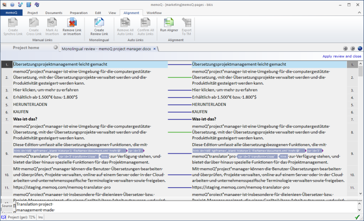
Wenn Sie ein überprüftes Dokument importieren, wird der Alignment-Editor geöffnet. Sie können die überprüften Textstellen einsehen und zudem überprüfen, ob die Segmente der beiden Dokumentversionen richtig aligniert wurden. Sie können auch das Alignment korrigieren.
Abschließend können Sie die bearbeiteten Textstellen übernehmen. Es werden dann die Segmente geändert, in denen Ihre Übersetzung mit einem bearbeiteten Segment verknüpft ist.
Es wird nur die Übersetzung geändert: Durch die einsprachige Überprüfung wird weder die Segmentierung noch der Ausgangstext geändert.
Navigation
- Speichern Sie das überprüfte Dokument im Ordner Dokumente auf dem Computer. (Oder nutzen Sie einen beliebigen Ordner, den Sie schnell finden.)
- Öffnen Sie das Projekt, in dem das überprüfte Dokument enthalten ist.
- Wählen Sie in der Projektzentrale die Option Übersetzungen aus.
- Klicken Sie mit der rechten Maustaste auf das Dokument, das überprüft wurde. Wählen Sie im Menü die Option Überprüftes Dokument importieren aus.
Oder: Klicken Sie in der Registerkarte Dokumente des Menübands auf Einsprachige Überprüfung. Klicken Sie im Menü auf Überprüftes Dokument importieren.
- Das Fenster Öffnen wird angezeigt. Suchen Sie den Ordner, in dem Sie das überprüfte Dokument gespeichert haben. Doppelklicken Sie auf den Namen des Dokuments.
- Das überprüfte Dokument wird importiert. Dabei wird genau die gleiche Filterkonfiguration verwendet, die zum Importieren des Ausgangsdokuments genutzt wurde. Der Alignment-Editor wird mit Ihrer Version links und dem überprüften Dokument rechts geöffnet.

Möglichkeiten
Überprüfen Sie die bearbeiteten Textstellen. Ihre Übersetzung befindet sich links, und die bearbeiteten Segmente befinden sich rechts.
In den bearbeiteten Segmenten werden die Unterschiede zwischen Ihrer Übersetzung und den bearbeiteten Segmenten im Stil der Änderungsnachverfolgung angezeigt:
- Wenn zwei Segmente falsch verknüpft sind, klicken Sie auf eins der Segmente. Klicken Sie auf der Registerkarte Alignment des Menübands auf Link oder Einfügung entfernen. Klicken Sie anschließend auf ein Segment links und auf seine Entsprechung rechts. Klicken Sie auf der Registerkarte Alignment des Menübands auf Überprüfungslink erstellen.
- Wenn zwei Segmente falsch segmentiert sind, können Sie die bearbeiteten Segmente auf der rechten Seite zusammenfügen bzw. teilen.
So fügen Sie ein Segment mit dem nächsten zusammen: Klicken Sie auf das erste Segment. Drücken Sie Strg+J.
So fügen Sie mehr als zwei Segmente zusammen: Markieren Sie alle Segmente. Drücken Sie Strg+J.
- So teilen Sie ein Segment in zwei Segmente: Setzen Sie den Textcursor an die Stelle, an der das Segment geteilt werden soll. Drücken Sie Strg+T.
Gehen Sie folgendermaßen vor, wenn Sie mit einer Änderung nicht einverstanden sind und sie ablehnen möchten: Klicken Sie auf das Segment, das die Änderung enthält, mit der Sie nicht einverstanden sind. Klicken Sie in der Registerkarte Alignment des Menübands auf Link oder Einfügung entfernen.
Der Editor ist eingeschränkt: Sie können den Text nicht ändern, keine Cross-Links erstellen und die Änderungen nicht außerhalb des Dokuments exportieren.
Abschließende Schritte
So übernehmen Sie die erhaltenen Änderungen und kehren zur Projektzentrale zurück: Klicken Sie in der oberen rechten Ecke auf Überprüfung anwenden und schließen. Dann werden diejenigen Segmente geändert, bei denen die ursprüngliche Übersetzung noch immer mit dem bearbeiteten Segment verknüpft ist.
So schließen Sie den Alignment-Editor und kehren zur Projektzentrale zurück: Schließen Sie die Registerkarte des Alignment-Editors.
So setzen Sie eine Überprüfungssitzung fort, die Sie zuvor geschlossen hatten: Klicken Sie in der Registerkarte Dokumente des Menübands auf Einsprachige Überprüfung. Klicken Sie im Menü auf Nicht beendete einsprachige Überprüfungssitzungen. Das Fenster Vorhandene Sitzungen wird angezeigt. Klicken Sie auf den Namen des Dokuments, zu dem Sie zurückkehren möchten. Klicken Sie auf Sitzung fortsetzen.